프로젝트 생성
사전 준비물
- JAVA 11 설치
- IDE : IntelliJ or Eclipse
프로젝트 선택
- Gradle
- Spring Boot 2.7.11
- Java 11
- Jar
비즈니스 요구사항과 설계
- 회원
- 회원을 가입하고 조회할 수 있다.
- 회원은 일반과 VIP 두 가지 등급이 있다.
- 회원 데이터는 자체 DB를 구축할 수 있고, 외부 시스템과 연동할 수 있다. (미확정)
- 주문과 할인 정책
- 회원은 상품을 주문할 수 있다.
- 회원 등급에 따라 할인 정책을 적용할 수 있다.
- 할인 정책은 모든 VIP는 1000원을 할인해주는 고정 금액 할인을 적용해달라. (추후 변경 가능)
- 할인 정책은 변경 가능성이 높다. 회사의 기본 할인 정책을 아직 정하지 못했고, 오픈 직전까지 고민을 미루고 싶다. 최악의 경우 할인을 적용하지 않을 수 있다. (미확정)
회원 데이터 및 할인 정책 부분은 변경 가능이 아주 높음
인터페이스를 만들고 구현체를 언제든지 갈아끼울 수 있도록 설계하자.
회원 도메인 설계
- 회원 도메인 요구사항
- 회원을 가입하고 조회할 수 있다.
- 회원은 일반과 VIP 두 가지 등급이 있다.
- 회원 데이터는 자체 DB를 구축할 수 있고, 외부 시스템과 연동할 수 있다. (미확정)



회원 도메인 개발
github log
https://github.com/devjun63/springcore/commit/9006c6e83dba57076cfeef2f2b4d97fa76276e81
회원 도메인 실행과 테스트
MemberService memberService = new MemberServiceImpl();
회원 도메인 설계의 문제점 이 코드의 설계상 문제점은 무엇일까요?
다른 저장소로 변경할 때 OCP 원칙을 잘 준수할까요?
DIP를 잘 지키고 있을까요?
의존관계가 인터페이스 뿐만 아니라 구현까지 모두 의존하는 문제점이 있음
주문까지 만들고나서 문제점과 해결 방안을 설명
github log
https://github.com/devjun63/springcore/commit/e413e32ea6b827762ebf357eadd156f2fcfc110c
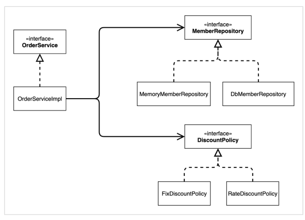
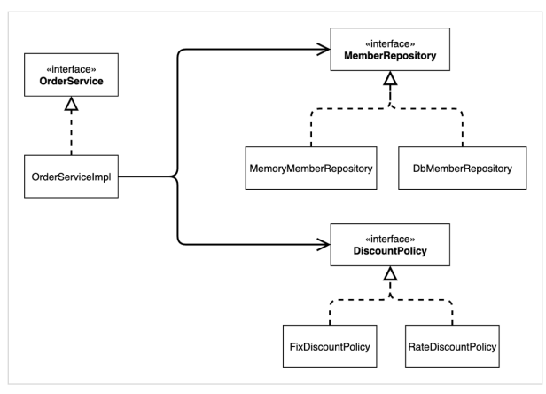
주문과 할인 도메인 설계
- 주문과 할인 정책 회원은 상품을 주문할 수 있다.
- 회원 등급에 따라 할인 정책을 적용할 수 있다.
- 할인 정책은 모든 VIP는 1000원을 할인해주는 고정 금액 할인을 적용해달라. (나중에 변경 될 수 있다.)
- 할인 정책은 변경 가능성이 높다. 회사의 기본 할인 정책을 아직 정하지 못했고, 오픈 직전까지 고민을 미루고 싶다. 최악의 경우 할인을 적용하지 않을 수 도 있다. (미확정)

- 주문 생성: 클라이언트는 주문 서비스에 주문 생성을 요청한다.
- 회원 조회: 할인을 위해서는 회원 등급이 필요하다. 그래서 주문 서비스는 회원 저장소에서 회원을 조회한다.
- 할인 적용: 주문 서비스는 회원 등급에 따른 할인 여부를 할인 정책에 위임한다.
- 주문 결과 반환: 주문 서비스는 할인 결과를 포함한 주문 결과를 반환한다.
참고: 실제로는 주문 데이터를 DB에 저장하겠지만,
예제가 너무 복잡해 질 수 있어서 생략하고, 단순히 주문 결과를 반환한다

주문 도메인 클래스 다이어그램

주문 도메인 객체 다이어그램


주문과 할인 도메인 개발
코드 짜면서 느끼는데 설계가 정말 깔끔하시다.
github log
https://github.com/devjun63/springcore/commit/5917e6e06a82ecc8e36e19c108f703b079055472
주문과 할인 도메인 실행과 테스트

github log
https://github.com/devjun63/springcore/commit/76918a6cecac194fea207349f2bfa18455ba30f0
Junit Test를 적극 활용하자.
실무 환경에서 직접 실행 환경의 코드를 만지기 보다 test환경에서 예상과 검증을 통해 익혀나가는 것이 중요할 것 같다.
출처
스프링 핵심 원리 - 기본편 - 인프런 | 강의
스프링 입문자가 예제를 만들어가면서 스프링의 핵심 원리를 이해하고, 스프링 기본기를 확실히 다질 수 있습니다., - 강의 소개 | 인프런
www.inflearn.com
'BackEnd > Spring & Springboot Study' 카테고리의 다른 글
| 스프링 핵심 원리 - 기본편 [스프링 컨테이너와 스프링 빈] (0) | 2023.05.01 |
|---|---|
| 스프링 핵심 원리 - 기본편 [스피링 핵심 원리 이해2 - 객체 지향 원리 적용] (0) | 2023.04.30 |
| 스프링 핵심 원리 - 기본편 [객체 지향 설계와 스프링] (0) | 2023.04.17 |
| RestTemplate은 스프링에서 제거되나요? (1) | 2023.03.14 |
| 자바의 내부 클래스는 스프링 빈이 될 수 있을까? (0) | 2023.03.11 |