스프링 핵심 원리 - 기본편 [스피링 핵심 원리 이해2 - 객체 지향 원리 적용]
새로운 할인 정책 개발
고정된 금액을 할인하는 정액 할인 정책에서 주문한 금액의 %를 할인해주는 새로운 정률 할인 정책을 추가하자.
참고: 애자일 소프트웨어 개발 선언

github Log
https://github.com/devjun63/springcore/commit/469face379a5c385b54369ccebc7c4ab1493ac4b
새로운 할인 정책 적용과 문제점
...
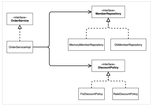
public class OrderServiceImpl implements OrderService {
// private final DiscountPolicy discountPolicy = new FixDiscountPolicy();
private final DiscountPolicy discountPolicy = new RateDiscountPolicy();
...
}
- DIP 위반
- FixDiscountPolicy와 RateDiscountPolicy라는 구체(구현) 클래스에 의존
- OCP 위반
- 기능을 확장해서 변경하면, 클라이언트 코드에 영향을 준다.



해결 방안

public class OrderServiceImpl implements OrderService {
//private final DiscountPolicy discountPolicy = new RateDiscountPolicy();
private DiscountPolicy discountPolicy;
}
- 구현체가 없으니 코드 실행 불가 / NPE
- 이 문제를 해결하려면 누군가가 클라이언트인 OrderServiceImpl 에 DiscountPolicy 의 구현 객체를 대신 생성하고 주입해주어야 한다.
관심사의 분리
AppConfig
- 애플리케이션의 전체 동작 방식을 구성(config)하기 위해, 구현 객체를 생성하고, 연결하는 책임을 가지는 별도의 설정 클래스
public class AppConfig {
public MemberService memberService() {
return new MemberServiceImpl(new MemoryMemberRepository());
}
public OrderService orderService() {
return new OrderServiceImpl(
new MemoryMemberRepository(), new FixDiscountPolicy());
}
}
- AppConfig는 애플리케이션의 실제 동작에 필요한 구현 객체를 생성한다.
- AppConfig는 생성한 객체 인스턴스의 참조(레퍼런스)를 생성자를 통해서 주입(연결)해준다.
public class MemberServiceImpl implements MemberService{
private final MemberRepository memberRepository;
public MemberServiceImpl(MemberRepository memberRepository) {
this.memberRepository = memberRepository;
}
public void join(Member member) {
memberRepository.save(member);
}
public Member findMember(Long memberId) {
return memberRepository.findById(memberId);
}
}
AppConfig에게 구현 객체 생성 및 선택을 맡김 -> 의존관계에 대한 고민은 외부에 맡기고 실행에만 집중


github Log
https://github.com/devjun63/springcore/commit/ae298d27cadead680d2c9e6f78a2602fcbb7ea3f
AppConfig 리팩터링

리팩터링 후
public class AppConfig {
public MemberService memberService() {
return new MemberServiceImpl(memberRepository());
}
public OrderService orderService() {
return new OrderServiceImpl(
memberRepository(),
discountPolicy());
}
private MemoryMemberRepository memberRepository() {
return new MemoryMemberRepository();
}
private FixDiscountPolicy discountPolicy() {
return new FixDiscountPolicy();
}
}
new MemoryMemberRepository() 중복 제거
역할과 구현 클래스가 명확하게 보여 애플리케이션 전체 구성이 어떻게 되어 있는지 빠르게 파악 가능
github Log
https://github.com/devjun63/springcore/commit/e59cd473d3ec2b73128cd5bfeff81cd00c8e062c
새로운 구조와 할인 정책 적용
- 정액 할인 정책 -> 정률% 할인 정책으로 변경
- FixDiscountPolicy -> RateDiscountPolicy
- AppConfig의 등장으로 애플리케이션을 크게 사용 영역과, 객체 생성 및 구성(Configuration)하는 영역으로 분리


public class AppConfig {
...
private DiscountPolicy discountPolicy() {
//return new FixDiscountPolicy(); => RateDiscountPolicy()로 구현 객체 치환
return new RateDiscountPolicy();
}
}
- 클라이언트 코드에는 영향이 가지 않음 (사용 영역)
- 구성 영역은 당연히 변경
github Log
https://github.com/devjun63/springcore/commit/d326c7b7a485e9cb73ed2f5696f43ba14c840090
전체 흐름 정리
- 새로운 할인 정책 개발
- 다형성 덕분에 새로운 정률 할인 코드를 추가로 개발하는 것 자체에는 아무 문제 없음
- 새로운 할인 정책 적용과 문제점
- 주문 서비스 클라이언트가 인터페이스 및 구현 클래스도 함께 의존 -> DIP 위반
- 관심사의 분리
- AppConfig라는 구현 객체 생성 및 연결하는 책임을 가지는 클래스로 분리 / 클라이언트 객체는 실행만 (책임 명확)
- AppConfig 리팩터링
- 구성 정보에서 역할과 구현을 명확하게 분리 / 역할이 잘 들어남 / 중복 제거
- 새로운 구조와 할인 정책 적용
- AppConfig의 등장으로 사용 영역과 구성 영역으로 분리 / AppConfig가 있는 할인 정책 구성 영역만 변경하면 됨
좋은 객체 지향 설계의 5가지 원칙의 적용
여기선 3가지 SRP, DIP, OCP 적용
SRP 단일 책임 원칙
한 클래스는 하나의 책임만 가져야 한다.
- 클라이언트 객체는 직접 구현 객체를 생성하고, 연결하고, 실행하는 다양한 책임을 가지고 있음
- SRP 단일 책임 원칙을 따르면서 관심사를 분리함
- 구현 객체를 생성하고 연결하는 책임은 AppConfig가 담당
- 클라이언트 객체는 실행하는 책임만 담당
DIP 의존관계 역전 원칙
프로그래머는 “추상화에 의존해야지, 구체화에 의존하면 안된다.” 의존성 주입은 이 원칙을 따르는 방법 중 하나다.
- 새로운 할인 정책을 개발하고, 적용하려고 하니 클라이언트 코드도 함께 변경해야 했다. 왜냐하면 기존 클라이언트 코드( OrderServiceImpl )는 DIP를 지키며 DiscountPolicy 추상화 인터페이스에 의존하는 것 같았지만, FixDiscountPolicy 구체화 구현 클래스에도 함께 의존했다.
- 클라이언트 코드가 DiscountPolicy 추상화 인터페이스에만 의존하도록 코드를 변경했다.
- 하지만 클라이언트 코드는 인터페이스만으로는 아무것도 실행할 수 없다.
- AppConfig가 FixDiscountPolicy 객체 인스턴스를 클라이언트 코드 대신 생성해서 클라이언트 코드에 의존관계를 주입했다. 이렇게해서 DIP 원칙을 따르면서 문제도 해결했다.
OCP
소프트웨어 요소는 확장에는 열려 있으나 변경에는 닫혀 있어야 한다
- 다형성 사용하고 클라이언트가 DIP를 지킴
- 애플리케이션을 사용 영역과 구성 영역으로 나눔
- AppConfig가 의존관계를 FixDiscountPolicy RateDiscountPolicy 로 변경해서 클라이언트 코드에 주입하므로 클라이언트 코드는 변경하지 않아도 됨
- 소프트웨어 요소를 새롭게 확장해도 사용 영역의 변경은 닫혀 있다!
IoC, DI, 그리고 컨테이너
제어의 역전 IoC (Inversion of Control)
- 기존 프로그램은 구현 객체가 프로그램의 제어 흐름을 스스로 조종했다.
- AppConfig가 등장한 이후에 구현 객체는 자신의 로직을 실행하는 역할만 담당한다.
- 프로그램의 제어 흐름에 대한 권한은 모두 AppConfig가 가져간다.
- 이렇듯 프로그램의 제어 흐름을 직접 제어하는 것이 아니라 외부에서 관리하는 것을 제어의 역전(IoC)이라 한다
프레임워크 vs 라이브러리
- 프레임워크가 내가 작성한 코드를 제어하고, 대신 실행하면 프레임워크(JUnit)
- 내가 작성한 코드가 직접 제어의 흐름을 담당한다면 라이브러리
의존관계 주입 DI (Dependency Injection)
의존관계는 정적인 클래스 의존 관계와, 실행 시점에 결저오디는 동적인 객체(인스턴스) 의존 관계를 분리
정적인 클래스 의존관계
클래스가 사용하는 import 코드만 보고 의존관계를 쉽게 판단 가능 / 애플리케이션을 실행하지 않아도 알 수 있음

동적인 클래스 의존관계
애플리케이션 실행 시점에 실제 생성된 객체 인스턴스의 참조가 연결된 의존 관계

- 애플리케이션 실행 시점(Runtime)에 외부에서 실제 구현 객체를 생성하고 클라이언트에 전달해서 클라이언트와 실제 서버의 의존관계가 연결 되는 것을 의존관계 주입이라 한다.
- 객체 인스턴스를 생성하고, 그 참조값을 전달해서 연결된다.
- 의존관계 주입을 사용하면 클라이언트 코드를 변경하지 않고, 클라이언트가 호출하는 대상의 타입 인스턴스를 변경할 수 있다.
- 의존관계 주입을 사용하면 정적인 클래스 의존관계를 변경하지 않고, 동적인 객체 인스턴스 의존관계를 쉽게 변경할 수 있다.
IoC 컨테이너, DI 컨테이너
- AppConfig 처럼 객체를 생성하고 관리하면서 의존관계를 연결해 주는 것을
- IoC 컨테이너 또는 DI 컨테이너라 한다.
- 의존관계 주입에 초점을 맞추어 최근에는 주로 DI 컨테이너라 한다.
- 또는 어셈블러, 오브젝트 팩토리 등으로 불리기도 한다.
스프링으로 전환하기
스프링 컨테이너
- ApplicationContext를 스프링 컨테이너라 한다.
- @Configuration이 붙은 AppConfig를 설정(구성) 정보로 사용한다. 여기서 @Bean이라 적인 메서드를 모두 호출해서 반환된 객체를 스프링 컨테이너에 등록한다. 스프링 컨테이너에 등록된 객체를 스프링 빈이라 한다.
- 스프링 빈은 @Bean이 붙은 메서드의 명을 스프링 빈의 이름으로 사용한다.
- 스프링 컨테이너에 객체를 스프링 빈으로 등록하고, 스프링 컨테이너에서 스프링 빈을 찾아서 사용하도록 변경
github Log
https://github.com/devjun63/springcore/commit/400aadb4c6e574b2ff1032cae80da4d15563b37b
출처
스프링 핵심 원리 - 기본편 - 인프런 | 강의
스프링 입문자가 예제를 만들어가면서 스프링의 핵심 원리를 이해하고, 스프링 기본기를 확실히 다질 수 있습니다., - 강의 소개 | 인프런
www.inflearn.com