
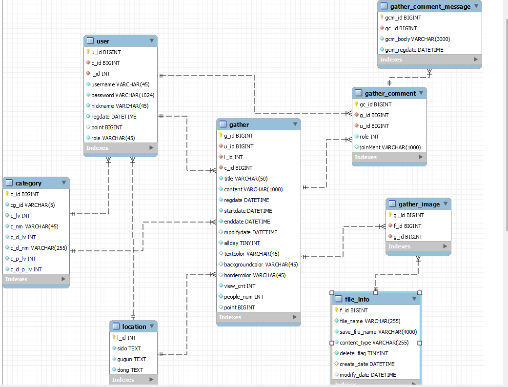
내가 속한 모임 게시글, 내가 속하지 않은 모임 게시글 정보를 검색 및 페이징 처리를 거쳐서 가져오려 한다.
해당 모임 게시글을 카테고리와 유저의 지역정보, 게시글의 제목과 내용으로 검색하도록 구현하려 했다.
mapper에 해당 조건마다 쿼리를 만들어야 해서 이를 해결하고자 동적 쿼리를 사용해보았다.
mapper interface
package com.example.batisproject.mapper.jungi;
import com.example.batisproject.dto.GatherDTO;
import com.example.batisproject.dto.GatherResponseDTO;
import com.example.batisproject.dto.PageRequestDTO;
import com.example.batisproject.entity.Gather;
import com.example.batisproject.entity.GatherResponse;
import org.apache.ibatis.annotations.*;
import java.util.List;
import java.util.Optional;
@Mapper
public interface GatherMapper {
@Select("Select * from gather where enddate > now() order by g_id desc")
@Results(id = "gatherMap", value = {
@Result(property = "id", column = "g_id"),
@Result(property = "user", column = "u_id"),
@Result(property = "location", column = "l_id"),
@Result(property = "category", column = "c_id"),
@Result(property = "title", column = "title"),
@Result(property = "content", column = "content"),
@Result(property = "regDate", column = "regdate"),
@Result(property = "startDate", column = "startdate"),
@Result(property = "endDate", column = "enddate"),
@Result(property = "modifyDate", column = "modifydate"),
@Result(property = "allDay", column = "allday"),
@Result(property = "textColor", column = "textColor"),
@Result(property = "backgroundColor", column = "backgroundColor"),
@Result(property = "borderColor", column = "borderColor"),
@Result(property = "viewCnt", column = "view_cnt"),
@Result(property = "peopleNum", column = "people_num"),
@Result(property = "point", column = "point")
})
List<Gather> getAll();
@Select("select * from gather where l_id = #{location} and enddate > now() order by g_id desc")
@ResultMap("gatherMap")
List<Gather> getAllByLocation(Integer location);
@Select("select * from gather where u_id = (select u_id from user where nickname = #{nickname}) and enddate > now() order by g_id desc")
@ResultMap("gatherMap")
List<Gather> getAllByNickname(@Param("nickname") String nickname);
@Insert("INSERT INTO gather (u_id, l_id, c_id, title, content, startdate, enddate, people_num, point) values " +
" (#{gather.user}, #{gather.location}, #{gather.category}, #{gather.title}, #{gather.content}, #{gather.startDate}, #{gather.endDate}," +
" #{gather.peopleNum}, #{gather.point})")
@Options(useGeneratedKeys = true, keyProperty = "id") // auto_increment할 id설정
int insert(@Param("gather") Gather gather);
@Select("select * from gather where c_id = #{category} and enddate > now() order by g_id desc")
@ResultMap("gatherMap")
List<Gather> getByCategory(Integer category);
@Select("select * from gather where c_id = #{category} and u_id = (select u_id from user where nickname = #{nickname}) and enddate > now() order by g_id desc")
@ResultMap("gatherMap")
List<Gather> getByCategoryAndNickname(Integer category, String nickname);
@Select("select count(*) from gather")
int getCount(PageRequestDTO pageRequestDTO);
List<GatherResponse> selectMyList(PageRequestDTO pageRequestDTO);
List<GatherResponse> selectOtherList(PageRequestDTO pageRequestDTO);
int getOtherListCount(PageRequestDTO pageRequestDTO);
int getMyListCount(PageRequestDTO pageRequestDTO);
}
동적 쿼리를 위한 xml파일 (namespace로 interface 위치를 명시해야 한다.)
<?xml version="1.0" encoding="UTF-8"?>
<!DOCTYPE mapper PUBLIC
"-//mybatis.org//DTD Mapper 3.0//EN"
"http://mybatis.org/dtd/mybatis-3-mapper.dtd">
<mapper namespace="com.example.batisproject.mapper.jungi.GatherMapper">
<resultMap id="GatherMapping" type="Gather">
<result property = "id" column = "g_id"/>
<result property = "user" column = "u_id"/>
<result property = "location" column = "l_id"/>
<result property = "category" column = "c_id" />
<result property = "title" column = "title"/>
<result property = "content" column = "content"/>
<result property = "regDate" column = "regdate"/>
<result property = "startDate" column = "startdate"/>
<result property = "endDate" column = "enddate"/>
<result property = "modifyDate" column = "modifydate"/>
<result property = "allDay" column = "allday"/>
<result property = "textColor" column = "textColor"/>
<result property = "backgroundColor" column = "backgroundColor"/>
<result property = "borderColor" column = "borderColor" />
<result property = "viewCnt" column = "view_cnt"/>
<result property = "peopleNum" column = "people_num"/>
<result property = "point" column = "point"/>
</resultMap>
<resultMap id="ResponseGatherMapping" type="GatherResponse">
<result property = "id" column = "g_id"/>
<result property = "user" column = "u_id"/>
<result property = "location" column = "l_id"/>
<result property = "category" column = "c_id" />
<result property = "title" column = "title"/>
<result property = "content" column = "content"/>
<result property = "regDate" column = "regdate"/>
<result property = "startDate" column = "startdate"/>
<result property = "endDate" column = "enddate"/>
<result property = "modifyDate" column = "modifydate"/>
<result property = "viewCnt" column = "view_cnt"/>
<result property = "peopleNum" column = "people_num"/>
<result property = "point" column = "point"/>
<result property = "saveFileName" column="save_file_name" />
</resultMap>
<select id="selectMyList" resultType="GatherResponse" resultMap="ResponseGatherMapping">
SELECT g.g_id
, g.u_id
, g.l_id
, g.c_id
, g.title
, g.content
, g.regdate
, g.startdate
, g.enddate
, g.modifydate
, g.view_cnt
, g.people_num
, g.point
, fi.save_file_name
FROM gather g
RIGHT JOIN gather_comment gc on g.g_id = gc.g_id
LEFT JOIN gather_image gi on gi.g_id = g.g_id
LEFT join file_info fi on fi.f_id = gi.f_id
<include refid="searchMyList"/>
ORDER BY g.g_id DESC LIMIT #{skip}, #{size}
</select>
<select id="selectOtherList" resultType="GatherResponse" resultMap="ResponseGatherMapping">
select g.g_id,
g.u_id,
g.l_id,
g.c_id,
g.title,
g.content,
g.regdate,
g.startdate,
g.enddate,
g.modifydate,
g.view_cnt,
g.people_num,
g.point,
fi.save_file_name
from gather g
left join gather_image gi on gi.g_id = g.g_id
left join file_info fi on fi.f_id = gi.f_id
<include refid="searchOtherList"/>
order by g_id desc LIMIT #{skip}, #{size}
</select>
<sql id="searchMyList">
<where>
gc.u_id = (select u_id from user where nickname = #{nickname})
and g.enddate > now()
and l_id = #{location}
<choose>
<when test="category != null">
and c_id = #{category}
</when>
<when test="keyword != null and type == 'title'.toString()">
and title like concat('%', #{keyword}, '%')
</when>
</choose>
</where>
</sql>
<sql id="searchOtherList">
<where>
g.g_id NOT IN (select g_id from gather_comment gc
where u_id = (select u_id from user u where nickname = #{nickname}))
and enddate > now()
and l_id = #{location}
<choose>
<when test="category != null">
and c_id = #{category}
</when>
<when test="keyword != null and type == 'title'.toString()">
and title like concat('%', #{keyword}, '%')
</when>
<when test="allSearchKeyword != null">
or title like concat('%', #{allSearchKeyword}, '%')
or content like concat('%', #{allSearchKeyword}, '%')
</when>
</choose>
</where>
</sql>
<sql id="search">
<where>
<if test="keyword != null and type == 'title'.toString()">
title like concat('%', #{keyword}, '%')
</if>
</where>
</sql>
<select id="getMyListCount" resultType="int">
select count(*) from gather g
right join gather_comment gc on g.g_id = gc.g_id
left join gather_image gi on gi.g_id = g.g_id
left join file_info fi on fi.f_id = gi.f_id
<include refid="searchMyList"/>
</select>
<select id="getOtherListCount" resultType="int">
select count(*) from gather g
left join gather_image gi on gi.g_id = g.g_id
left join file_info fi on fi.f_id = gi.f_id
<include refid="searchOtherList"/>
</select>
</mapper>
자세한 내용은 github 참조
'프로젝트 정리 > 지역기반 모임 서비스' 카테고리의 다른 글
| Carousel with card n * n 해결 (0) | 2023.02.13 |
|---|---|
| 이미지 업로드 직후 업로드한 이미지가 보이지 않는 상황 해결 (0) | 2023.02.13 |
| 내가 속한 모임 가져오는 쿼리와 내가 속하지 않은 모임 가져오는 쿼리 (0) | 2023.01.31 |