1. 프로젝트 개요
이번 프로젝트에서는 인터넷 예약관리 시스템을 만들어보겠습니다.
실제 네이버에서 운영하는 예약 시스템과 유사한 서비스입니다.
전시, 연극, 뮤지컬 등의 콘텐츠가 보이고, 각 아이템을 예약할 수 있어야 합니다.
물론 네이버 예약 서비스는 이 순간에도 계속 변경되고 있습니다.
따라서 여러분들이 지금 만들 예정인 서비스와 실제 네이버 예약서비스와는 약간 차이가 있을 겁니다. ^^
여러분들은 저희가 제공한 기획서 내용과, 데모 사이트를 살펴보시면서 개발하시면 됩니다.
이번 파트부터 마지막 파트까지는 총 4단계로 이어지는 규모가 큰 프로젝트입니다.
그만큼 완성도 있는 결과를 만들 수 있고, 더불어 개발의 복잡도가 올라갈 겁니다.
이번 파트에서는 전체 예약서비스 중에 '메인화면'을 구성합니다.
서비스 기능 면으로는 일부분이지만, 개발환경 구축 등을 해야 하므로 가장 많은 시간이 들어갈 수 있는 파트입니다.
그만큼 많은 시간 투자가 예상됩니다.
기획서
위 영상에도 나왔던 기획서는 아래 링크를 통해서 확인하실 수 있습니다.

부코_웹_PJT3-5_예약서비스.pptx
docs.google.com/presentation/d/1i2IC1yIH5ACFCvCH4EMVv_3Zw2oltRvHK94amyNEKbs/edit#slide=id.p5
부코_웹_PJT3-5_예약서비스.pptx
예약서비스
docs.google.com
예약서비스

부코_웹_PJT3-5_예약서비스
웹프론트엔드 기술요구사항
- DOMContentloaded 이후에 모든 자바스크립트 로직이 동작하게 합니다.
- 상단영역의 애니메이션은 CSS3의 transition과 transform 속성을 활용해서 구현해야 합니다.
- TABUI로 구성되는 카테고리 아이템이 노출되는 영역의 HTML은 카테고리별로 각각 만들지 않고 하나로 만들어 재사용합니다.
- 카테고리 탭을 선택할 때마다, Ajax 요청을 해서 데이터를 가져와야 합니다.
- 탭 메뉴 (전시/뮤지컬/콘서트 등)는 Event delegation으로 구현합니다.
- Template 코드를 javascript 함수 안에 보관하지 않고, 별도 분리시켜서 사용해야 합니다. (HTML에 script태그 안에 보관한다던가)
- 함수 하나에 여러 개의 기능을 넣지 않고, 함수를 여러 개로 분리합니다.
웹백엔드 기술요구사항
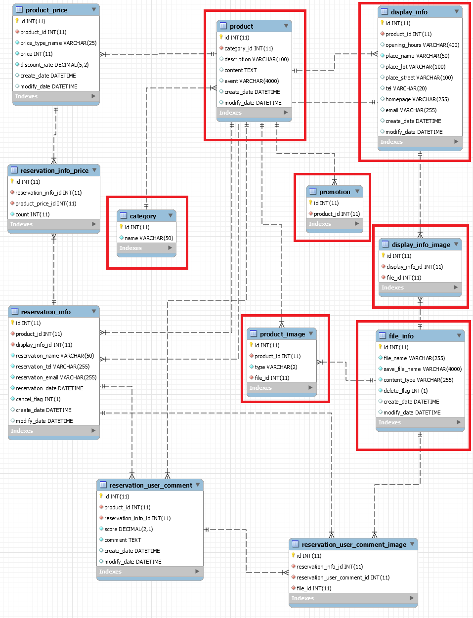
- 제공된 SQL을 이용해서 테이블을 생성하고, 샘플데이터를 입력합니다.
- maven을 이용해서 웹 어플리케이션 프로젝트를 작성합니다.
- 학습했던 것처럼 controller,service,dao로 레이어드 아키텍쳐를 구성합니다.
- spring JDBC를 이용하여 주어진 테이블로부터 입력, 수정, 삭제, 조회하는 DAO와 DTO를 작성합니다.
- 서비스 인터페이스를 작성하고 해당 서비스 인터페이스에 비지니스 메소드를 작성합니다.
- 서비스 인터페이스를 구현하는 클래스를 작성합니다.
- 해당 구현 클래스의 메소드에 적절한 트랜잭션에 관련된 애노테이션을 사용합니다.
- 클라이언트에게 Web API를 제공하기 위해 RestController 를 작성합니다.
3. 프로젝트 개발과정 참고
1. maven 프로젝트를 생성합니다.
groupId 와 artifactId 는 임의로 지정합니다.
2. MySQL 에서 프로젝트에 사용할 database 와 사용자 계정을 생성합니다.
생성한 데이터베이스와 계정정보는 src/main/resources/application.properties 파일에 다음과 같이 설정합니다.
spring.datasource.driver-class-name=com.mysql.jdbc.Driver
spring.datasource.url=jdbc:mysql://domain:port/dbName?useUnicode=true&characterEncoding=utf8
spring.datasource.username=dbUserName
spring.datasource.password=dbPasswd
3. 프로젝트 루트 폴더에 .gitignore파일을 생성합니다. (gitignore 참고자료)
해당 파일에는 다음의 내용을 입력합니다.
target
.classpath
.project
.settings
4. 생성한 데이터베이스에 접속하여 주어진 sql을 실행합니다.
먼저 ddl.sql의 내용을 실행하여 테이블을 생성하고, dml.sql의 내용을 실행하여 샘플 데이터를 추가합니다. 코드 바로가기
5. sample이미지가 있는 압축파일인 img.zip을 webapp 폴더에 압축 해제합니다.
webapp폴더에 img와 img_map 폴더 아래에 샘플 이미지가 위치합니다.
6. Spring MVC, Spring JDBC를 사용하기 위한 Spring설정 파일들을 작성합니다.
7. 샘플 데이터를 읽어 들여 메인화면을 출력하기 위한 DTO, Controller, Service, Repository를 알맞게 작성합니다.
8. web API 스펙은 아래와 같습니다.
카테고리 목록 구하기 API 스펙 & test
- GET (카테고리 목록 구하기): /api/categories
상품 목록 구하기 API 스펙 & test
- GET (상품 목록 구하기): /api/products
프로모션 정보 구하기 API 스펙 & test
- GET (프로모션 목록 구하기): /api/promotions
9. image type 설명
- th: thumbnail (썸네일 사진 - 상품리스트 혹은 프로모션 정보에서 보여주는 이미지)
- ma: main (메인 사진 - 상품 상세정보에서 보여주는 이미지)
- et: etc (기타 사진 - 상품 상세정보에서 추가적으로 보여주는 기타 이미지)

링크
www.boostcourse.org/web316/project/8/content/7?isDesc=false#summary
https://www.boostcourse.org/web316/project/8/content/7?isDesc=false#summary
www.boostcourse.org
'프로젝트 정리 > Naver Boost Course' 카테고리의 다른 글
| file upload의 확장자검사 및 썸네일노출 (0) | 2021.03.30 |
|---|---|
| file upload방법의 이해 (0) | 2021.03.30 |
| 네이버 부스트 코스 풀스택 과정 리팩토링 시작 (0) | 2021.03.24 |
| BE_PJT E-1. 예약관리 시스템: 예약하기 (0) | 2021.03.24 |
| BE_PJT D-1. 예약관리 시스템: 상세페이지 (0) | 2021.03.24 |